Lösungen
Mit den aktuellen Versionen 3.3 und 3.4 der Verschlüsselungssysteme bietet atmedia Produkte an, die alle Anschlussgeschwindigkeiten von 10 MBit/s bis zu 100 GBit/s im Layer 2 oder Layer 3 Punkt-zu-Punkt und Multipunkt-Betrieb interoperabel unterstützen.
Um eine höhere Portdichte zu erreichen und mehrere parallele Verbindungen abzusichern, kann in allen Szenarien auch das vierfach Gerät A4x10G eingesetzt werden.
Punkt-zu-Punkt Verbindungen
Das Standard-Szenario ist die sichere Verbindung zwischen zwei Standorten über eine LWL Verbindung, Managed Ethernet, MPLS oder eine sonstige IP Verbindung. Eine optimale Redundanz wird erreicht, wenn das komplette Szenario verdoppelt und über zwei unterschiedliche Netzwerkprovider realisiert wird.

Punkt-zu-Multipunkt Verbindungen
Sollen mehrere Außenstellen angebunden werden, so bietet sich ein Punkt-zu-Multipunkt Szenario an. Hier können die Außenstandorte mit der Zentrale und optional auch untereinander Daten austauschen. Die Anschlussgeschwindigkeiten und somit auch die Hardware Varianten der Crypt Geräte (10M, 100M, 1G, 10G, 40G oder 100G) können für jeden Anschluss frei gewählt werden. Je nach Anforderung an die Verfügbarkeit können die Anschlüsse einzelner Standorte doppelt ausgeführt werden. Als WAN-Technologie können alle Ethernet Varianten, MPLS oder IP verwendet werden.

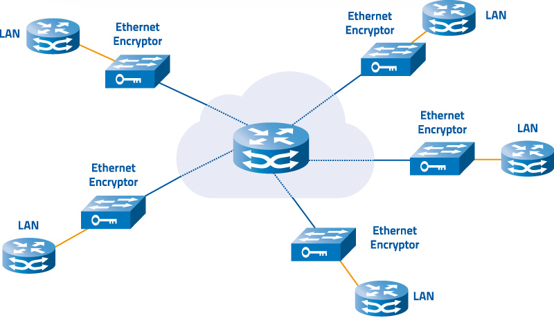
Multipunkt-Vernetzungen
Sollen viele gleichberechtigte Standorte angebunden werden, so bietet sich eine echte Multipunkt-Vernetzung an. Aus der Sicht des Kunden funktioniert dieses Netzwerk-Szenario wie ein verteiltes LAN in dem sich alle Endgeräte direkt auf Ethernet Ebene sehen. Wie bei den vorhergehenden Szenarien hat die Verschlüsselung auch hier keinerlei Einfluss auf das Netzwerk, so dass alle Dienste und insbesondere Multicast Anwendungen ohne Änderung funktionieren.

Speicher-Vernetzungen
Neben der Ethernet Layer 2 und IP Verschlüsselung bieten die atmedia Geräte optional auch einen OTN Verschlüsselungsmodus, der in Kombination mit externen TDM Multiplexern zur sicheren Kopplung von Speichernetzen wie z.B. FibreChannel, Ficon oder Escon werden kann.

Unsere Verschlüsselungsgeräte
Die atmedia Verschlüsselungsgeräte sind in verschiedenen Hardware Varianten verfügbar. Alle 19″ Geräte sind mit jeweils zwei getrennten Stromversorgungen „Carrier Grade“ kompatibel. Für alle Systeme besteht eine Zulassung des Bundesamtes für Sicherheit in der Informationstechnik (BSI) für die Verschlussgrade VS-NfD, EU Restrint und NATO restricted.

Bei Verwendung des Verschlüsselungsmodus AES Galois Counter Mode (AES-GCM) bieten die Geräte einen vollständigen Schutz gegen Daten-Manipulation (Integrität) und Daten-Wiederholung (Replay) für WAN Verbindungen. Zusätzlich können auch die Kontrollkanäle mittels hardwarebasiertem AES-GCM abgesichert werden. Die atmedia Verschlüsselungsgeräte sind somit immun gegen aktive Angriffe wie z.B. Distributed Denial of Service.
Der optionale atmedia TFS Modus kann im Punkt-zu-Punkt Betrieb über jede WAN Technologie eingesetzt werden. Er garantiert neben einem vollständigen Schutz gegen die Analyse des Datenverkehrs, auch jede Art von Datenabfluss durch Seitenkanäle aus dem LAN in das WAN.
Ein weiteres Produktmerkmal ist die nahtlose Unterstützung von Broadcast- und Multicast-Szenarien. So können jetzt auch Sprach-, Video-, Terminal- und Speicher-Dienste, die hohe Ansprüche an die Bandbreite und die Netzqualität stellen, effizient und sicher im WAN realisiert werden.
Die atmedia Multipunkt Lösung erlaubt zudem eine signifikante Vereinfachung der WAN Infrastruktur und dadurch eine deutliche Kostensenkung. Netzwerkdienste mit unterschiedlichen Anforderungen können nun auf einfache Weise über einen sicheren Netzwerkanschluss gebündelt werden. Zusätzlich besteht ein Investitionsschutz, da sowohl MPLS, als auch IPv6 bereits unterstützt werden und auch z.B. die sichere Anbindung von Cloud Infrastrukturen keine Herausforderung darstellt.
